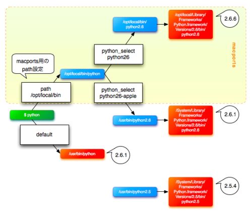
この記事(多分シリーズ)の前提 OSはMacOSX 10.6 Snow Leopard macportsの環境整備済みであること。 多分文法の話はしない。 多分Java使い向けに話す。っていうか俺向けに話すw Pythonのバージョン Pythonの最新バージョンは3.x系。2系から3系になるにあた…
自分の環境でPythonをはじめようとした記録。多分、ベストプラクティスではない。 macで蛇使い入門記:Pythonのバージョンとインストール - 都元ダイスケ IT-PRESS macで蛇使い入門記:パッケージ管理 - 都元ダイスケ IT-PRESS つづく。多分。
引用をストックしました
引用するにはまずログインしてください
引用をストックできませんでした。再度お試しください
限定公開記事のため引用できません。